Drivers Netbook Conectar G5 Quinta Generación para Windows 7

Controladores o Drivers para G5 de la netbook que entrego el gobierno Argentino a estudiantes mediante el Plan Conectar Igualdad. Correspondiente a la quinta generación. Estos son los drivers para Windows 7 64bits para la netbook de cámara giratoria con 4 Gb de Memoria RAM.

Drivers Netbook Conectar G5 Quinta Generación para Windows 7

Drivers para netbook de Quinta generación o G5 del Plan Conectar Igualdad. Los drivers son para sistemas de 64bits y sirven para Windows 7. Están comprimidos y el método de instalación es con “asistente instalador” y “modo manual”. Si no sabes como se hace una instalación manual de un driver entra aquí.

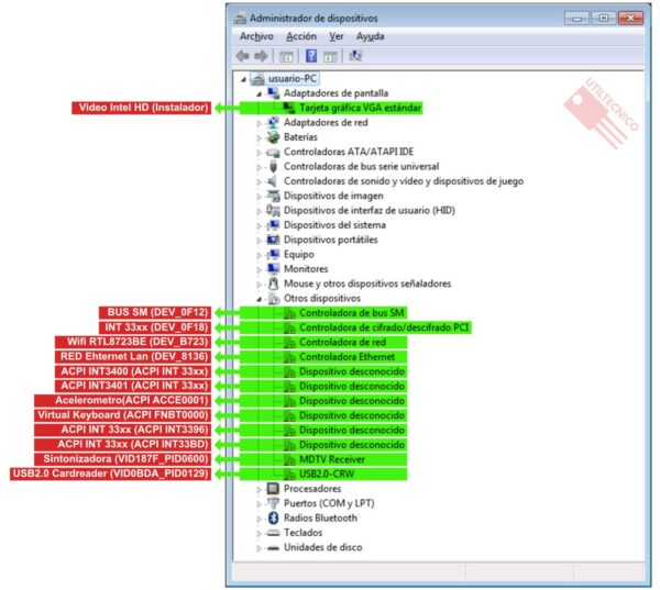
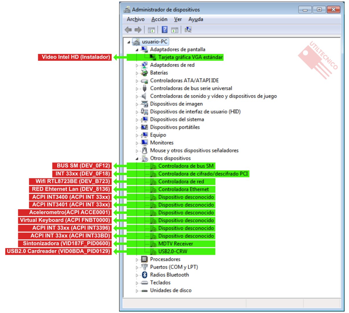
☑️ El PACK CONTIENE:

  • Acelerómetro (Instalador)
  • ACPI INT33xx (Manual)
  • Audio ALC283 (Instalador)
  • Bluethoot (Manual)
  • BUS SM (Instalador)
  • RED Ehternet Lan RTL8105E (Manual)
  • Sintonizadora SMS2270 (Instalador)
  • USB2.0 CRW Cardreader RTS5170 (Manual)
  • Video Intel HD (Instalador)
  • Virtual Keyboard ACPI-FNBT0000 (Manual)
  • Wifi RTL8723BE (Manual)

Drivers Netbook Conectar G5 Quinta Generación para Windows 7

📋 INSTRUCCIONES DE INSTALACION:

Paso 1: Primero instalar los drivers que tienen “INSTALADOR”. Reiniciar cada vez que el instalador pregunte por reiniciar. Esto es importante ya que algunos drivers luego del reinicio se instalan automáticamente.

Paso 2: El driver de Sonido ya lo incluye la instalación de Windows así que no hace falta instalarlo, sin embargo si lo necesitas esta incluido en este pack de drivers, recorda que si el sonido no te funciona una falla muy común en estos modelos es que se dañe el circuito de audio.

Paso 3: El driver de Bluetooth también lo incluye la instalación de Windows, sin embargo si lo necesitas esta incluido en este pack de drivers.

Paso 4: Cuando termines con los drivers con “Instaladores” continua con los faltantes de forma “Manual”, solo tenes que seleccionar la carpeta “Win7 x64”

SO: Windows 7 64bits.
Tamaño: 518 Mb.
Contraseña: www.utiltecnico.com

📥 DESCARGAR (MP)


» ¿No funciona la descarga? infórmalo a utiltecnico@gmail.com

 

147 Comments

Responder a Utiltecnico Cancelar respuesta

Tu dirección de correo electrónico no será publicada. Los campos obligatorios están marcados con *